新畅美容美发平台是一款专注于美容美发等行业的小程序平台【微擎模块版】,专注于提供服务预约行业问题解决方案,涵盖预约服务,商品购买,会员系统,套餐卡项购买,积分商城,商家营销,文章资讯等等。适用环境:微擎+PHP5.5 PHP5.6 PHP7.1+MYSQL+公众号/小程序,从安装到小程序测试整体过程无任何错误提示,针对加密模块版来说安装过程很难得,缺点加密,整体测试了下使用无问题,官方看了一下说明功能很强大,细节没细细研究,根据使用着的会员反馈该模块无BUG,具体下载自行测试使用。该模块支持公众号端+小程序端,小程序版必须安装公众号版后才能使用。本版相比上一版非常齐全,包含美容平台订单辅助+美容平台取号+门店插件+美容平台收银插件。前端授权显示正常(目前是老授权接口)。
主要功能:
1、独立端管理后台
上架商品,管理店铺,订单管理,一个手机搞定
2、AI肤质测试
店面进行引流拓客,积累门店粉丝。
3、拓客吸粉
丰富的营销/转盘抽奖等营销功能,轻松增加门店流量
4、首页装修
首页模块装修,基础组件可根据需要移动,添加,删除,变换排列方式等
5、打通微信卡包
通过会员卡,公众号与会员用户联系起来,从而达到会员的高沉淀与高粘度
6、项目服务多样化
支持预约上门和到店服务两种供用户选择。
安装说明:
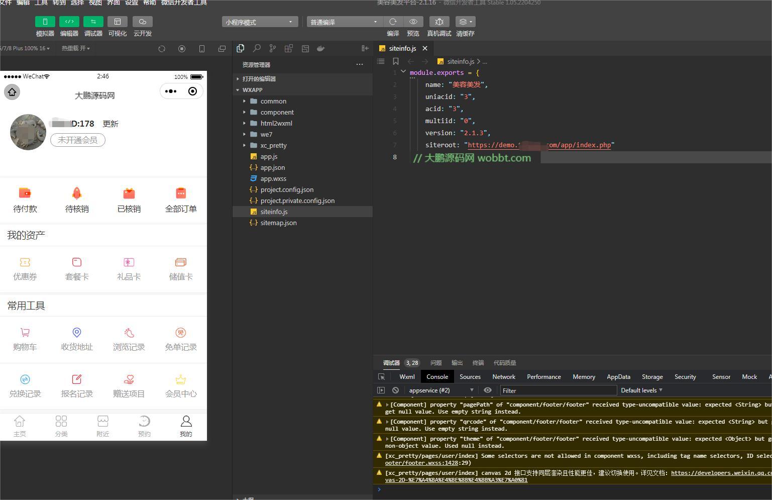
打包目录xc_pretty上传至宝塔addons/目录下解压,微擎后台应用安装,安装后新建公众号或小程序进入,siteinfo.js修改域名,uniacid对应后台
前端配置参照下图设置
![图片[6]-互联网大师兄iD1191新畅美容美发平台V2.1.18 公众号+小程序【平台订单辅助+平台取号+门店插件+平台收银插件】-互联网大师兄i互联网大师兄i](https://ymk.uuy99.cn/wp-content/uploads/2023/06/1670371675-9a692509969ae24.png)
© 版权声明
文章版权归作者所有,未经允许请勿转载。
THE END






![[精品软件] 乐咔相机V1.00相机功能强大-互联网大师兄i互联网大师兄i](https://ymk.uuy99.cn/wp-content/uploads/2021/04/153814eqsommgo8cd6sevs.jpg)











暂无评论内容