GPT付费体验系统最新版系统是一款基于ThinkPHP框架开发的AI问答小程序,是基于国外很火的ChatGPT进行开发的Ai智能问答小程序。当前全民热议ChatGPT,流量超级大,引流不要太简单!一键下单即可拥有自己的GPT!无限多开、更新不限时,云起资源整体测试下来非常完美,国内最好的一款的ChatGPT对接 软件系统。
========================================
ChatGPT2.0.4独立版测试了下相比上一版,后台无大的变化,前端进行了些小细节优化,新版无小程序端更新,提供上一版前端。小程序端有更新请对应开发工具更新上传,修复了小程序端卡密无法兑换问题,2.0.4版本为编译版无开源端。提供的安装教程详见下方,如果使用老版时可直接上传覆盖替换网站目录文件,同时通过数据库结构对比把新增的字段同步至老数据库。之后所以更新版本中均会对授权弹窗问题进行特别处理。老版本升级时把原来的目录全删除上传,缓存清不干净会提示些错误,上传后再同步下数据库结构。购买过2.0.5版本的可以去那个文章下载,不用再次购买这个
非会员购买过老版本的,联系客服付10元升级
========================================
有问题参照帮助文档,这些都是安装使用过程中整理出来的
演示网址待升级发布

安装测试环境:Nginx 1.20+PHP7.2+MySQL 5.6 及一台国内主机
========================================
有问题参照帮助文档,这些都是安装使用过程中整理出来的
https://ymk.uuy99.cn/dapeng/39163
https://ymk.uuy99.cn/dapeng/38607
https://ymk.uuy99.cn/dapeng/38665
https://ymk.uuy99.cn/dapeng/38681
https://ymk.uuy99.cn/dapeng/38888
https://ymk.uuy99.cn/dapeng/39288
========================================
源码仅供本地研究测试使用,如需可完美商业运营使用程序请联系官方购买正版!
后台安装步骤:
1、在宝塔新建个站点,php版本使用7.2 、 7.3 或 7.4,把压缩包上传到站点根目录,运行目录设置为/public
2、导入数据库文件,数据库文件是 /db.sql
3、修改数据库连接配置,配置文件是/.env
4、超管后台地址:http://域名/super 初始账号密码:super 123456 及时修改
5、站点后台地址:http://域名/admin 超管后台新建站点设置账号密码
特别提醒:超管后台正常后,如果涉及站点后端、前端出现404错误或者打不开均与公众号配置有关,认真检查,只要公众号端正常小程序改下网址和ID就会正常。
关键点:后台接口参数对接公众号开发接口并启用(明文模式)、IP白名单加上、JS安全域名三项全加上(域名验证文件传至网站public目录下才能验证通过)。
反向代理网址和备用网址下载包查看
========================================
小程序上传:
提供的小程序前端,修改配置文件8599BBB65020A3DFE3FFD3B118473925.js里的域名和ID为自己的即可
========================================
![图片[2]-互联网大师兄iD1197 ChatGPT付费创作系统V2.0.4独立版 +WEB端+ H5端 + 小程序端-互联网大师兄i互联网大师兄i](https://ymk.uuy99.cn/wp-content/uploads/2023/06/1685429606-3df5f34978110cf-1.png)
AI绘画功能( Openai 接口)H5端演示

AI绘画功能( Replicate接口)H5端演示
Replicate提供的Midjourney接口,用英文问, https://replicate.com注册个账号自己行测试,会提供一个试用Midjourney的API,填入后台自行测试

升级注意数据库总表38张,相比上一版新增2张表

后台新增功能如下,新版功能采用应用的形式展现,便于后期新增功能全部放在功能里方便查找使用


后台新增功能如下,新版功能采用应用的形式展现,便于后期新增功能全部放在功能里方便查找使用

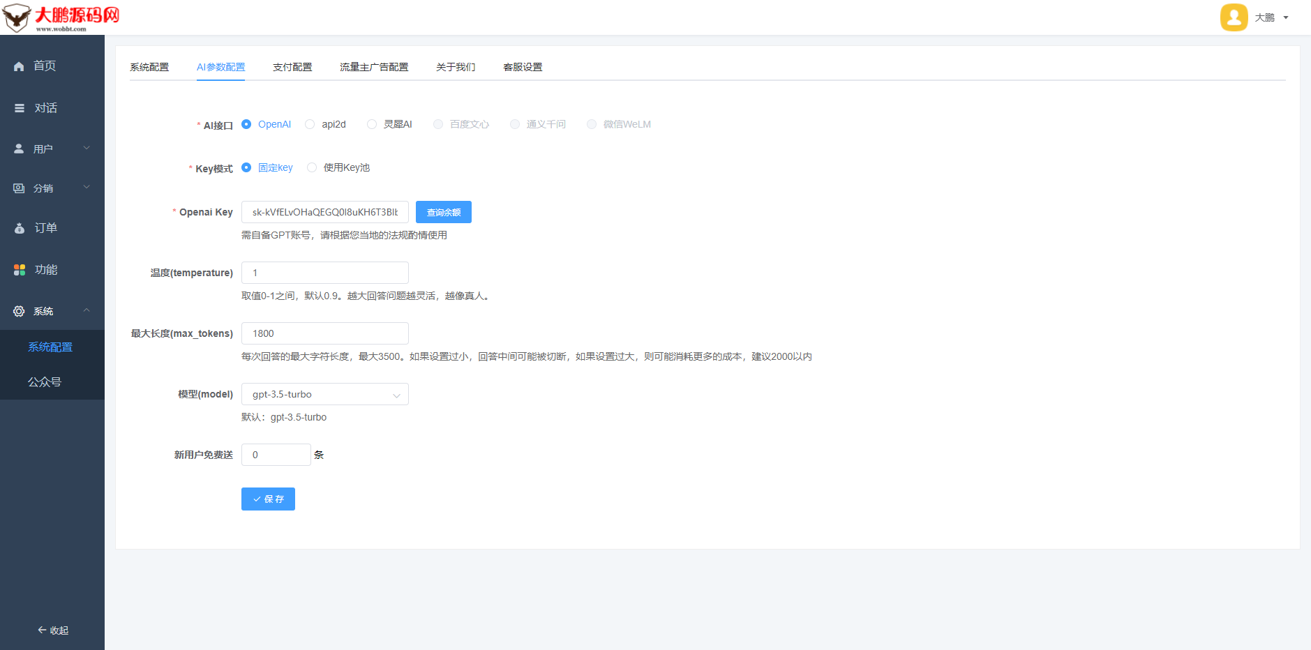
使用老版升级这里注意升级完成需要手功选择下KEY模式,如果有多个KEY就选择使用KEY池

用户管理后台界面

本版特别新增的功能AI身份模拟

启用WEB版本及H5时一定要接入微信公众号(认证服务号)才能正常使用

WEB端演示

H5端演示


小程序端配置文件演示(默认首页)

当前全民热议,市场空白,风口项目,流量超级大,引流太简单!立即可拥有自己的AI生产力工具!











![[精品软件] 乐咔相机V1.00相机功能强大-互联网大师兄i互联网大师兄i](https://ymk.uuy99.cn/wp-content/uploads/2021/04/153814eqsommgo8cd6sevs.jpg)










- 最新
- 最热
只看作者